Corporate Information

Unico Holdings Berhad was incorporated in Malaysia on 21 May 1981 as a public limited liabilities company.

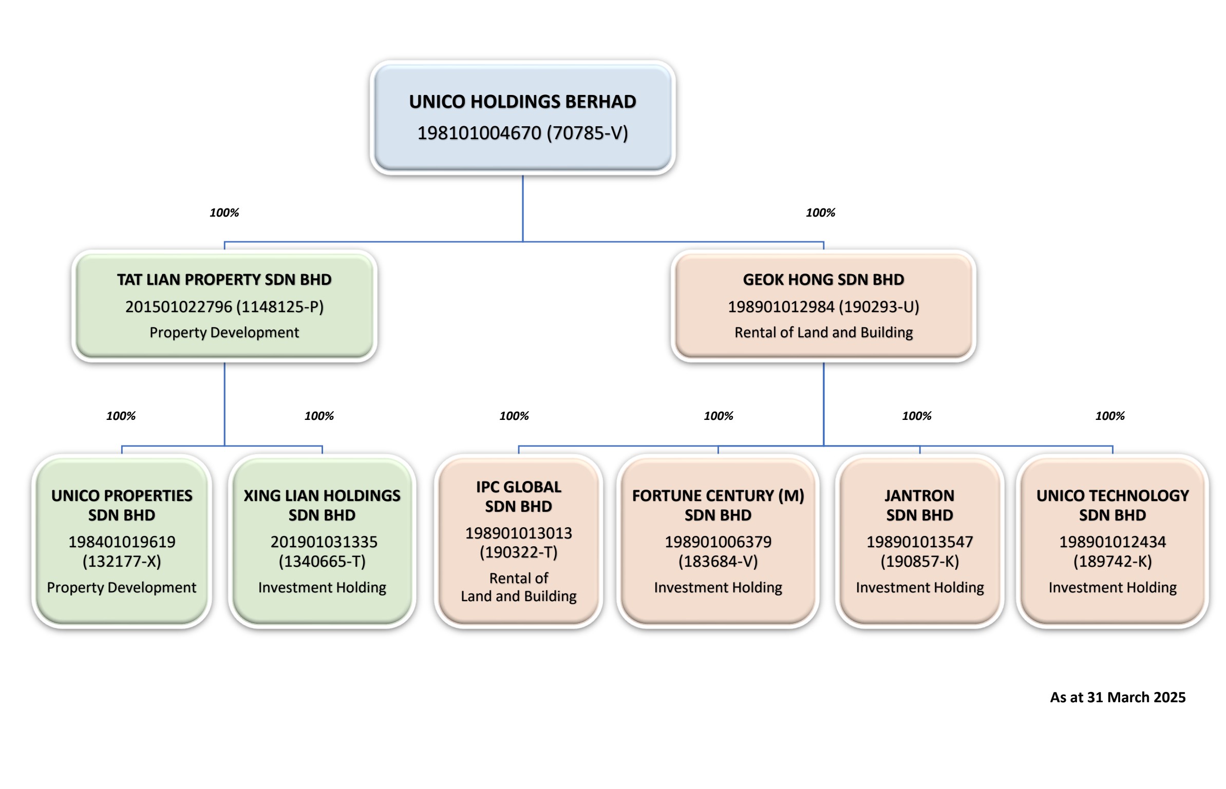
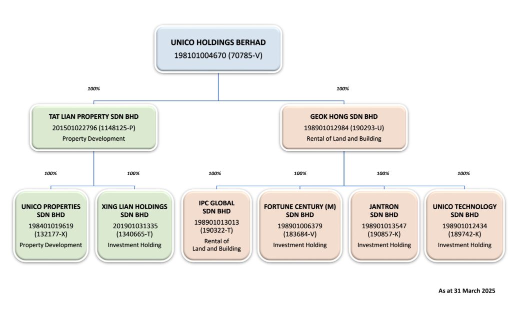
The principal activities of the Company and its subsidiaries are property development and rental of land and building.

Adviser

Dr Yeong Cheong Thye @ Yeong Yue Chai

Board of Directors

Mr Teoh Kok Liang

Chairman

Dato’ Tan Huat Sheng

Group Managing Director

Mr Teoh Seng Kar

Group Executive Director

Datuk Wira Lim Chiun Cheong

Organisation Structure